Release Note 9.0.21146
18.09.2023 Release DCAMCUT 9.0.21146
- AGIEVISION V: Verlagerung der Threading-Expert-Funktionalität von der Ablaufsteuerung in die Bohrlochdefinition.
- Uniqua - dynamische Programmierung neue Optionen Drahttrennen und Bad ablassen am Ende.
- Uniqua: Aktionspunkte dynamische und sequenzielle und Ausgabe, Implementierung EVENTS, STOPP-EVENT am Aktionspunkt.
- Uniqua dynamisch: Bevorzugte Bediensprache einstellbar.
AGIEVISION V:
Verlagerung der Threading-Expert-Funktionalität von der Ablaufsteuerung in die Bohrlochdefinition
Beschreibung:
Diese Funktion ist nicht überall zu finden. Die aufgeführten Agieviesion V-Maschinen werden von AgiieCharmilles standardmäßig mit Threading Expert geliefert. Mit folgenden Konfigurationen blenden wir die Funktion für diese ein, können aber kundenspezifisch auch für alle anderen (Wenn der Kunde diese als Zusatzoption gekauft hat.) einblenden.
-
Vertex 1, Cut 1000, Cut 1000 WS
-
Cut 1000 Oil Tech
-
Cut 2000 / 3000
-
Cut 2000 / 3000 Oil Tech
-
Cut 2000 / 3000 S
Uniqua: Dynamische Programmierung neue Optionen Drahttrennen und Bad ablassen am Ende.




Uniqua: Aktionspunkte dynamische und sequenzielle und Ausgabe, Implementierung EVENTS, STOPP-EVENT am Aktionspunkt


Beschreibung:
Derzeitig steht in beiden Ausgabevarianten (dynamisch und strukturiert) nur das Ereignis „STOPP“ zur Verfügung. Dieses wird für beide Varianten implementiert.
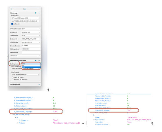
Uniqua dynamisch: Bevorzugte Bediensprache einstellbar

Zur Übersicht
